The Mapping Metadata Vocabulary
language en

The Mapping Metadata Vocabulary

Release: 2026-02-01

This version:
http://w3id.org/mmv/0.1
Latest version:
http://w3id.org/mmv/0.1#
Revision:
0.1
Issued on:
2025-11-12
Authors:
Sarah Alzahrani
Publisher:
Trinity College Dublin
Imported Ontologies:
prov-o#
Download serialization:
JSON-LD RDF/XML N-Triples TTL
License:
https://creativecommons.org/licenses/by/4.0/
Visualization:
Visualize with WebVowl
Cite as:
Sarah Alzahrani. The Mapping Metadata Vocabulary. Revision: 0.1. Retrieved from: http://w3id.org/mmv/0.1

Ontology Specification Draft

Abstract

The Mapping Metadata Vocabulary (MMV) is a lifecycle-based ontology for documenting declarative mapping projects used to generate knowledge graphs and Linked Data. It captures contextual, design, implementation, testing, and maintenance metadata to support mapping understanding, assessment, and reuse. MMV complements existing provenance and quality vocabularies by focusing on mapping-specific lifecycle information.

Introduction back to ToC

Declarative mappings (e.g., RML mappings, ontology alignments, and interlinking rules) are central to generating RDF and knowledge graphs from heterogeneous data sources. However, mapping artefacts are typically shared as standalone technical files with limited contextual documentation. While executable, such artefacts often lack structured metadata describing their purpose, design decisions, validation results, and maintenance history. This limits transparency, evaluation, governance, and informed reuse. Existing vocabularies such as PROV-O and DQV support provenance and quality description, but they do not explicitly capture the lifecycle context of mapping projects nor provide mapping-specific metadata constructs that integrate analysis, design, development, testing, and maintenance information. The Mapping Metadata Vocabulary (MMV) addresses this gap by introducing a lifecycle-based model for documenting declarative mapping projects. MMV structures metadata across five lifecycle phases:

  • - Analysis: purpose, requirements, assumptions, and input datasets
  • - Design: modelling decisions and justifications
  • - Development: implementation details and methods
  • - Testing: validation activities and quality assessment
  • - Maintenance: versioning and publication information
By organising metadata around lifecycle activities, MMV moves beyond artefact-centric documentation toward a process-aware representation that improves mapping understanding, assessment, and reuse. MMV complements existing standards rather than replacing them. It reuses established Semantic Web vocabularies (e.g., PROV-O, DQV, FOAF, MQV) while specialising in mapping-oriented lifecycle metadata. The vocabulary is intended for knowledge engineers, ontology engineers, and researchers who require structured, transparent documentation of mapping artefacts.

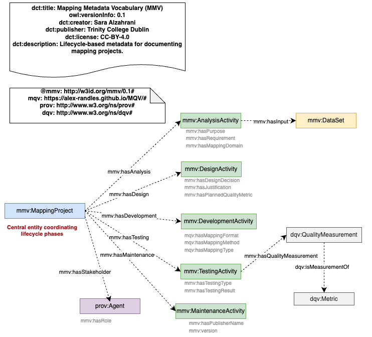
Conceptual Overview of MMV

Figure 1 presents a high-level overview of the Mapping Metadata Vocabulary (MMV). The mmv:MappingProject acts as the central entity coordinating lifecycle phases (Analysis, Design, Development, Testing, and Maintenance). The diagram also illustrates alignment with PROV-O for stakeholder modelling and DQV for quality assessment.

Conceptual Overview of MMV

Figure 1. Conceptual overview of the Mapping Metadata Vocabulary (MMV).

Namespace declarations

Table 1: Namespaces used in the document
dcterms<http://purl.org/dc/terms/>
dqv<http://www.w3.org/ns/dqv#>
foaf<http://xmlns.com/foaf/0.1/>
mmv<http://w3id.org/mmv/0.1#>
mqv<https://alex-randles.github.io/MQV/#>
owl<http://www.w3.org/2002/07/owl#>
prov<http://www.w3.org/ns/prov#>
rdf<http://www.w3.org/1999/02/22-rdf-syntax-ns#>
rdfs<http://www.w3.org/2000/01/rdf-schema#>
skos<http://www.w3.org/2004/02/skos/core#>
vann<http://purl.org/vocab/vann/>
xml<http://www.w3.org/XML/1998/namespace>
xsd<http://www.w3.org/2001/XMLSchema#>

The Mapping Metadata Vocabulary: Overview back to ToC

This ontology has the following classes and properties.

Classes

Object Properties

Data Properties

The Mapping Metadata Vocabulary: Description back to ToC

A lifecycle-based vocabulary for describing metadata, provenance, and quality of mapping projects and artifacts.

Cross-reference for The Mapping Metadata Vocabulary classes, object properties and data properties back to ToC

This section provides details for each class and property defined by The Mapping Metadata Vocabulary.

Classes

AnalysisActivityc back to ToC or Class ToC

IRI: http://w3id.org/mmv/0.1#AnalysisActivity

Represents the analysis phase of a mapping project, where stakeholders, input datasets, requirements, assumptions, and potential risks are identified before mapping design and implementation.
has super-classes
Activity c
is in domain of
hasAssumption dp, hasDomainAssumption dp, hasInput op, hasInputCreator dp, hasInputDescription dp, hasInputFormat dp, hasInputName dp, hasInputSource dp, hasInputType dp, hasMappingDomain dp, hasPurpose dp, hasRequirement dp, hasRiskOrIssue dp, hasTechnicalRequirement dp, isAnalysisOf op
is in range of
hasAnalysis op
is disjoint with
DesignActivity c, DevelopmentActivity c, MaintenanceActivity c, TestingActivity c

DataSetc back to ToC or Class ToC

IRI: http://w3id.org/mmv/0.1#DataSet

Represents a structured collection of data that serves as an input or output to a declarative mapping project, documented for analysis and reuse purposes rather than full dataset publication.
has super-classes
Entity c
is in range of
hasInput op

DesignActivityc back to ToC or Class ToC

IRI: http://w3id.org/mmv/0.1#DesignActivity

Represents the design phase of a mapping project, where mapping decisions are made, including modeling choices, reuse considerations, and justifications for the selected approach.
has super-classes
Activity c
is in domain of
hasDesignDecision dp, hasJustification dp, hasPlannedQualityMetric op, isDesignOf op
is in range of
hasDesign op
is disjoint with
AnalysisActivity c, DevelopmentActivity c, MaintenanceActivity c, TestingActivity c

DevelopmentActivityc back to ToC or Class ToC

IRI: http://w3id.org/mmv/0.1#DevelopmentActivity

Represents the development phase of a mapping project, where mappings are implemented using specific tools, methods, algorithms, and formats.
has super-classes
Activity c
is in domain of
hasMappingAlgorithm dp, hasMappingFormat dp, hasMappingMethod dp, hasMappingType dp, hasTool dp, isDevelopmentOf op
is in range of
hasDevelopment op
is disjoint with
AnalysisActivity c, DesignActivity c, MaintenanceActivity c, TestingActivity c

MaintenanceActivityc back to ToC or Class ToC

IRI: http://w3id.org/mmv/0.1#MaintenanceActivity

Represents the maintenance phase of a mapping project, where mapping artifacts are published, versioned, updated, and maintained over time.
has super-classes
Activity c
is in domain of
hasPublisherName dp, hasPublisherSource dp, isMaintenanceOf op
is in range of
hasMaintenance op
is disjoint with
AnalysisActivity c, DesignActivity c, DevelopmentActivity c, TestingActivity c

MappingArtifactc back to ToC or Class ToC

IRI: http://w3id.org/mmv/0.1#MappingArtifact

A tangible output of a mapping project, such as an RML file, ontology alignment, or linkset.
has super-classes
Entity c
is in domain of
hasDescription dp, hasIdentifier dp, hasVersionDateTime dp, isMappingArtifactOf op, version dp
is in range of
hasMappingArtifact op

MappingProjectc back to ToC or Class ToC

IRI: http://w3id.org/mmv/0.1#MappingProject

Represents a mapping project encompassing the analysis, design, development, testing, and maintenance of a single mapping artifact.
has super-classes
Entity c
is in domain of
has Stakeholder op, hasAnalysis op, hasDesign op, hasDevelopment op, hasMaintenance op, hasMappingArtifact op, hasTesting op
is in range of
isAnalysisOf op, isDesignOf op, isDevelopmentOf op, isMaintenanceOf op, isMappingArtifactOf op, isTestingOf op

Metricc back to ToC or Class ToC

IRI: http://www.w3.org/ns/dqv#Metric

Is defined by
http://www.w3.org/ns/dqv#
is in range of
hasPlannedQualityMetric op

Quality Measurementc back to ToC or Class ToC

IRI: http://www.w3.org/ns/dqv#QualityMeasurement

Is defined by
http://www.w3.org/ns/dqv#
is in range of
hasQualityMeasurement op

QualityAssessmentc back to ToC or Class ToC

IRI: http://w3id.org/mmv/0.1#QualityAssessment

Represents a quality assessment performed as part of the testing phase of a mapping project, focusing on the evaluation of mapping artifacts using quality metrics and assessment criteria.
has super-classes
Activity c, TestingActivity c

TestingActivityc back to ToC or Class ToC

IRI: http://w3id.org/mmv/0.1#TestingActivity

Represents the testing and validation phase of a mapping project, where mapping artifacts are tested, validated, and assessed to ensure correctness, consistency, and quality.
has super-classes
Activity c
has sub-classes
QualityAssessment c
is in domain of
hasQualityMeasurement op, hasTestingResult dp, hasTestingType dp, isTestingOf op
is in range of
hasTesting op
is disjoint with
AnalysisActivity c, DesignActivity c, DevelopmentActivity c, MaintenanceActivity c

Object Properties

has Stakeholderop back to ToC or Object Property ToC

IRI: http://w3id.org/mmv/0.1#hasStakeholder

has domain
MappingProject c
has range
Agent c

hasAnalysisop back to ToC or Object Property ToC

IRI: http://w3id.org/mmv/0.1#hasAnalysis

Links a mapping project to its analysis phase, capturing early-stage information such as requirements, assumptions, risks, stakeholders, and input datasets.
has domain
MappingProject c
has range
AnalysisActivity c
is inverse of
isAnalysisOf op

hasDesignop back to ToC or Object Property ToC

IRI: http://w3id.org/mmv/0.1#hasDesign

Links a mapping project to its design phase, capturing mapping design decisions and their justifications.
has domain
MappingProject c
has range
DesignActivity c
is inverse of
isDesignOf op

hasDevelopmentop back to ToC or Object Property ToC

IRI: http://w3id.org/mmv/0.1#hasDevelopment

Links a mapping project to its development phase, capturing details about the implementation of the mapping, including tools, methods, and formats.
has domain
MappingProject c
has range
DevelopmentActivity c
is inverse of
isDevelopmentOf op

hasInputop back to ToC or Object Property ToC

IRI: http://w3id.org/mmv/0.1#hasInput

Links a mapping lifecycle activity to an input dataset or artefact that is analysed, referenced, or used to inform mapping decisions, requirements, or validation criteria.
has domain
AnalysisActivity c
has range
DataSet c

hasMaintenanceop back to ToC or Object Property ToC

IRI: http://w3id.org/mmv/0.1#hasMaintenance

Links a mapping project to its maintenance phase, capturing publication, versioning, and long-term management of mapping artifacts.
has domain
MappingProject c
has range
MaintenanceActivity c
is inverse of
isMaintenanceOf op

hasMappingArtifactop back to ToC or Object Property ToC

IRI: http://w3id.org/mmv/0.1#hasMappingArtifact

Links a mapping project snapshot to the mapping artefact(s) documented in that version
has domain
MappingProject c
has range
MappingArtifact c
is inverse of
isMappingArtifactOf op

hasPlannedQualityMetricop back to ToC or Object Property ToC

IRI: http://w3id.org/mmv/0.1#hasPlannedQualityMetric

Links a design activity to the quality metrics that are intended to be applied later when validating the resulting mapping artefact, enabling explicit test planning and reuse-oriented evaluation criteria.
has domain
DesignActivity c
has range
Metric c

hasQualityMeasurementop back to ToC or Object Property ToC

IRI: http://w3id.org/mmv/0.1#hasQualityMeasurement

Links a testing activity to computed quality measurements obtained during validation, capturing evidence that supports assessment and informed reuse of the mapping artefact.
has domain
TestingActivity c
has range
Quality Measurement c

hasTestingop back to ToC or Object Property ToC

IRI: http://w3id.org/mmv/0.1#hasTesting

Links a mapping project to its testing phase, capturing validation activities and their outcomes.
has domain
MappingProject c
has range
TestingActivity c
is inverse of
isTestingOf op

isAnalysisOfop back to ToC or Object Property ToC

IRI: http://w3id.org/mmv/0.1#isAnalysisOf

Inverse of hasAnalysis. Relates an AnalysisActivity to the MappingProject it is part of.
has domain
AnalysisActivity c
has range
MappingProject c
is inverse of
hasAnalysis op

isDesignOfop back to ToC or Object Property ToC

IRI: http://w3id.org/mmv/0.1#isDesignOf

Inverse of hasDesign. Relates a DesignActivity to the MappingProject it belongs to.
has domain
DesignActivity c
has range
MappingProject c
is inverse of
hasDesign op

isDevelopmentOfop back to ToC or Object Property ToC

IRI: http://w3id.org/mmv/0.1#isDevelopmentOf

Inverse of hasDevelopment. Relates a DevelopmentActivity to the MappingProject it belongs to.
has domain
DevelopmentActivity c
has range
MappingProject c
is inverse of
hasDevelopment op

isMaintenanceOfop back to ToC or Object Property ToC

IRI: http://w3id.org/mmv/0.1#isMaintenanceOf

Inverse of hasMaintenance. Relates a MaintenanceActivity to the MappingProject it belongs to.
has domain
MaintenanceActivity c
has range
MappingProject c
is inverse of
hasMaintenance op

isMappingArtifactOfop back to ToC or Object Property ToC

IRI: http://w3id.org/mmv/0.1#isMappingArtifactOf

Inverse of hasMappingArtifact. Relates a MappingArtifact to the MappingProject it belongs to.
has domain
MappingArtifact c
has range
MappingProject c
is inverse of
hasMappingArtifact op

isTestingOfop back to ToC or Object Property ToC

IRI: http://w3id.org/mmv/0.1#isTestingOf

Inverse of hasTesting. Relates a TestingActivity to the MappingProject it belongs to.
has domain
TestingActivity c
has range
MappingProject c
is inverse of
hasTesting op

Data Properties

hasAssumptiondp back to ToC or Data Property ToC

IRI: http://w3id.org/mmv/0.1#hasAssumption

Records assumptions made during analysis about the source data, target model, or transformation logic, supporting correct interpretation and reuse.
has domain
AnalysisActivity c
has range
string

hasBackgrounddp back to ToC or Data Property ToC

IRI: http://w3id.org/mmv/0.1#hasBackground

Summarises relevant stakeholder expertise or experience, providing interpretive context for design and validation decisions.
has domain
Agent c
has range
string

hasDescriptiondp back to ToC or Data Property ToC

IRI: http://w3id.org/mmv/0.1#hasDescription

Provides a concise description of a mapping artefact or project element to support understanding and discovery.
has domain
MappingArtifact c
has range
string

hasDesignDecisiondp back to ToC or Data Property ToC

IRI: http://w3id.org/mmv/0.1#hasDesignDecision

Captures final design choices made during the design phase (e.g., modelling patterns, reuse choices), enabling rationale-aware reuse and comparison.
has domain
DesignActivity c
has range
string

hasDomainAssumptiondp back to ToC or Data Property ToC

IRI: http://w3id.org/mmv/0.1#hasDomainAssumption

Captures assumptions about domain semantics or modelling expectations that affect mapping interpretation, helping others understand potential validity limits during reuse.
has domain
AnalysisActivity c
has range
string

hasIdentifierdp back to ToC or Data Property ToC

IRI: http://w3id.org/mmv/0.1#hasIdentifier

Records a persistent identifier or IRI for a mapping artefact, supporting citation, discovery, and change tracking
has domain
MappingArtifact c
has range
any U R I

hasInputCreatordp back to ToC or Data Property ToC

IRI: http://w3id.org/mmv/0.1#hasInputCreator

Identifies the creator of the input dataset as stated or known at the time of mapping creation, supporting provenance-aware reuse.
has domain
AnalysisActivity c
has range
string

hasInputDescriptiondp back to ToC or Data Property ToC

IRI: http://w3id.org/mmv/0.1#hasInputDescription

Provides a concise description of the input dataset content and scope, to support understanding and reuse without requiring full dataset publication.
has domain
AnalysisActivity c
has range
string

hasInputFormatdp back to ToC or Data Property ToC

IRI: http://w3id.org/mmv/0.1#hasInputFormat

Records the file format or media type of the input dataset (e.g., text/csv), supporting reproducibility and tool selection.
has domain
AnalysisActivity c
has range
string

hasInputNamedp back to ToC or Data Property ToC

IRI: http://w3id.org/mmv/0.1#hasInputName

Captures the human-readable name of an input dataset (e.g., a file name), supporting traceability of the source used during mapping creation.
has domain
AnalysisActivity c
has range
string

hasInputSourcedp back to ToC or Data Property ToC

IRI: http://w3id.org/mmv/0.1#hasInputSource

Records the origin or provider of the input dataset (e.g., an archive, portal, or organisation), supporting traceability of the data used during mapping development.
has domain
AnalysisActivity c
has range
string

hasInputTypedp back to ToC or Data Property ToC

IRI: http://w3id.org/mmv/0.1#hasInputType

Captures the type of input data (e.g., CSV, JSON, XML), supporting quick assessment of suitability and tool compatibility.
has domain
AnalysisActivity c
has range
string

hasJustificationdp back to ToC or Data Property ToC

IRI: http://w3id.org/mmv/0.1#hasJustification

Provides the rationale for a recorded design decision, supporting transparency and helping future maintainers assess trade-offs.
has domain
DesignActivity c
has range
string

hasMappingAlgorithmdp back to ToC or Data Property ToC

IRI: http://w3id.org/mmv/0.1#hasMappingAlgorithm

Describes any algorithmic approach used to generate, validate, or automate the mapping (e.g., heuristic matching, rule-based transformation), supporting transparency.
has domain
DevelopmentActivity c
has range
string

hasMappingDomaindp back to ToC or Data Property ToC

IRI: http://w3id.org/mmv/0.1#hasMappingDomain

Indicates the subject area or domain the mapping addresses (e.g., cultural heritage, geospatial), supporting discovery and contextual reuse.
has domain
AnalysisActivity c
has range
string

hasMappingFormatdp back to ToC or Data Property ToC

IRI: https://alex-randles.github.io/MQV/#hasMappingFormat

Reuse of the MQV property to specify the concrete syntax or encoding format in which a mapping definition is expressed, such as RML, R2RML, SPARQL, or SSSOM.
Is defined by
https://alex-randles.github.io/MQV/
has domain
DevelopmentActivity c
has range
string

hasMappingMethoddp back to ToC or Data Property ToC

IRI: https://alex-randles.github.io/MQV/#hasMappingMethod

Reuse of the MQV property to describe the method by which a mapping was produced, such as manual, semi-automatic, or fully automatic generation.
Is defined by
https://alex-randles.github.io/MQV/
has domain
DevelopmentActivity c
has range
string

hasMappingTypedp back to ToC or Data Property ToC

IRI: https://alex-randles.github.io/MQV/#hasMappingType

Reuse of the MQV property to indicate the type of mapping being created, for example uplift mapping, ontology alignment, or interlinking.
Is defined by
https://alex-randles.github.io/MQV/
has domain
DevelopmentActivity c
has range
string

hasPublisherNamedp back to ToC or Data Property ToC

IRI: http://w3id.org/mmv/0.1#hasPublisherName

Identifies the person or organisation responsible for publishing or releasing the mapping artefact, supporting provenance and citation.
has domain
MaintenanceActivity c
has range
string

hasPublisherSourcedp back to ToC or Data Property ToC

IRI: http://w3id.org/mmv/0.1#hasPublisherSource

Records where the published mapping artefact is hosted or referenced (e.g., repository URL), supporting traceability and reuse.
has domain
MaintenanceActivity c
has range
any U R I

hasPurposedp back to ToC or Data Property ToC

IRI: http://w3id.org/mmv/0.1#hasPurpose

Describes the intended purpose or goal of the mapping project.
has domain
AnalysisActivity c
has range
string

hasRequirementdp back to ToC or Data Property ToC

IRI: http://w3id.org/mmv/0.1#hasRequirement

requirements of the project
has domain
AnalysisActivity c
has range
string

hasRiskOrIssuedp back to ToC or Data Property ToC

IRI: http://w3id.org/mmv/0.1#hasRiskOrIssue

Risks or issues related to the project
has domain
AnalysisActivity c
has range
string

hasRoledp back to ToC or Data Property ToC

IRI: http://w3id.org/mmv/0.1#hasRole

Records the stakeholder role in the mapping project (e.g., developer, reviewer, domain expert), supporting accountability and provenance-oriented interpretation.
has domain
Agent c
has range
string

hasTechnicalRequirementdp back to ToC or Data Property ToC

IRI: http://w3id.org/mmv/0.1#hasTechnicalRequirement

Records technical constraints that influence implementation choices (e.g., required tool support or execution environment), supporting reproducibility and future maintenance decisions.
has domain
AnalysisActivity c
has range
string

hasTestingResultdp back to ToC or Data Property ToC

IRI: http://w3id.org/mmv/0.1#hasTestingResult

Records the outcome of a testing activity (e.g., pass/fail summary), supporting quality assessment and reuse decisions.
has domain
TestingActivity c
has range
string

hasTestingTypedp back to ToC or Data Property ToC

IRI: http://w3id.org/mmv/0.1#hasTestingType

Specifies the type of testing or validation performed (e.g., SHACL validation, unit testing), supporting assessment of mapping trustworthiness.
has domain
TestingActivity c
has range
string

hasTooldp back to ToC or Data Property ToC

IRI: http://w3id.org/mmv/0.1#hasTool

Lists the software tools or platforms used to create or edit the mapping (e.g., RMLEditor, Protégé), supporting reproducibility.
has domain
DevelopmentActivity c
has range
string

hasVersionDateTimedp back to ToC or Data Property ToC

IRI: http://w3id.org/mmv/0.1#hasVersionDateTime

Records the date and time when this version of the mapping artefact was created or released, supporting audit and reuse decisions.
has domain
MappingArtifact c
has range
date Time

versiondp back to ToC or Data Property ToC

IRI: http://w3id.org/mmv/0.1#version

Records a version identifier for the mapping artefact, enabling change tracking and controlled reuse across releases.
has domain
MappingArtifact c
has range
string

Legend back to ToC

c: Classes
op: Object Properties
dp: Data Properties

Example back to ToC

Example: Lifecycle-Based Uplift Mapping from CSV to RDF

This example illustrates how MMV can be used to document a lifecycle-based mapping project that transforms a CSV dataset into RDF (e.g., using RML). It demonstrates how a mmv:MappingProject links to its lifecycle phases (Analysis, Design, Development, Testing, and Maintenance), records key metadata, and captures stakeholder information.

Example in Turtle


@prefix mmv: <http://w3id.org/mmv/0.1#> .
@prefix mqv: <https://alex-randles.github.io/MQV/#> .
@prefix prov: <http://www.w3.org/ns/prov#> .
@prefix dqv: <http://www.w3.org/ns/dqv#> .
@prefix dcterms: <http://purl.org/dc/terms/> .
@prefix foaf: <http://xmlns.com/foaf/0.1/> .
@prefix ex: <http://example.org/> .
@prefix xsd: <http://www.w3.org/2001/XMLSchema#> .

# Mapping Project
ex:Project1 a mmv:MappingProject ;
    dcterms:title "Electoral Division Mapping Project" ;
    mmv:hasMappingArtifact ex:MappingV1 ;
    mmv:hasAnalysis ex:Analysis1 ;
    mmv:hasDesign ex:Design1 ;
    mmv:hasDevelopment ex:Development1 ;
    mmv:hasTesting ex:Testing1 ;
    mmv:hasMaintenance ex:Maintenance1 ;
    mmv:hasStakeholder ex:Sarah .

# Mapping Artifact
ex:MappingV1 a mmv:MappingArtifact ;
    dcterms:title "Electoral Division Uplift Mapping v1" ;
    mqv:hasMappingType "Uplift Mapping" ;
    mqv:hasMappingMethod "Semi-automatic with manual validation" ;
    mqv:hasMappingFormat "RML" ;
    mmv:version "1.0" ;
    mmv:hasDescription "Transforms CSV electoral division data into RDF using RML." .


# Analysis Phase
ex:Analysis1 a mmv:AnalysisActivity ;
    mmv:hasPurpose "Transform CSV dataset into RDF for Linked Data publication." ;
    mmv:hasRequirement "All divisions must receive persistent URIs." ;
    mmv:hasMappingDomain "Geospatial statistics" ;
    mmv:hasDomainAssumption "Each division has a unique code." ;
    mmv:hasTechnicalRequirement "Mapping tool must support RDF-star." ;
    mmv:hasInputName "electoral_divisions_2022.csv" ;
    mmv:hasInputDescription "CSV dataset containing electoral division boundaries and codes." .

# Design Phase
ex:Design1 a mmv:DesignActivity ;
    mmv:hasDesignDecision "Reuse GeoSPARQL vocabulary for geometry modelling." ;
    mmv:hasJustification "Ensures interoperability with geospatial Linked Data systems." ;
    mmv:hasPlannedQualityMetric ex:CompletenessMetric .

ex:CompletenessMetric a dqv:Metric .

# Development Phase
ex:Development1 a mmv:DevelopmentActivity ;
    prov:startedAtTime "2025-06-01"^^xsd:date ;
    prov:endedAtTime "2025-06-06"^^xsd:date .


# Testing Phase
ex:Testing1 a mmv:TestingActivity ;
    mmv:hasTestingType "SHACL validation" ;
    mmv:hasTestingResult "All constraints passed." ;
    prov:generatedAtTime "2025-06-07T15:00:00"^^xsd:dateTime .

# Maintenance Phase
ex:Maintenance1 a mmv:MaintenanceActivity ;
    mmv:hasPublisherName "Trinity College Dublin" ;
    dcterms:issued "2025-06-07T18:30:00"^^xsd:dateTime .


# Stakeholder
ex:Sarah a foaf:Person ;
    foaf:name "Sarah Alzahrani" ;
    mmv:hasRole "Mapping Developer" ;
    mmv:hasBackground "Researcher in knowledge graph engineering and semantic mappings." .
  

In this example, the mapping project links to lifecycle phases using object properties such as mmv:hasAnalysis, mmv:hasDesign, and mmv:hasTesting. Each lifecycle phase records relevant metadata using MMV data properties (e.g., purpose, requirements, design decisions, testing outcomes, and versioning information), supporting transparency, evaluation, and informed reuse of mapping artefacts.

References back to ToC

  1. Alzahrani, S., & O’Sullivan, D. (2022). Towards a Unified Metadata Model for Semantic and Data Mappings. Proceedings of the 17th International Workshop on Ontology Matching (OM 2022), CEUR Workshop Proceedings.
  2. Alzahrani, S., & O’Sullivan, D. (2023). What metadata is needed for semantic and data mappings? IEEE 17th International Conference on Semantic Computing (ICSC 2023), pp. 312–316. https://doi.org/10.1109/ICSC56153.2023.00064
  3. Alzahrani, S., & O’Sullivan, D. (2024). MetaMap: Facilitating Mapping Reuse and Lifecycle Documentation. IEEE 18th International Conference on Semantic Computing (ICSC 2024), pp. 323–328. https://doi.org/10.1109/ICSC59802.2024.00058
  4. Alzahrani, S., & O’Sullivan, D. (2025). MetaSEMAP: Usability Evaluation for Metadata Annotation Across the Mapping Lifecycle. First International Workshop on Users and Knowledge Graphs (UKG 2025), co-located with SEMANTiCS 2025.
  5. Alzahrani, S., & O’Sullivan, D. (2025). Guiding LLM Generated Mappings with Lifecycle-Based Metadata: An Early Evaluation. Workshop on Knowledge Graphs and Neurosymbolic AI (KG-NeSy 2025), co-located with SEMANTiCS 2025.
  6. Alzahrani, S., & O’Sullivan, D. (2026). MMV: A Lifecycle-Based Ontology for Declarative Mapping Projects. IEEE International Conference on Semantic Computing (ICSC 2026).

Acknowledgments back to ToC

The authors would like to thank Silvio Peroni for developing LODE, a Live OWL Documentation Environment, which is used for representing the Cross Referencing Section of this document and Daniel Garijo for developing Widoco, the program used to create the template used in this documentation.